CM配置管理模块详解
- IO-Link 规范篇 -
前言
上回我们讲到SM模块的状态机,本期我们来看看CM模块,CM模块的全称是Configuration Manager,它在主站中起着举足轻重的作用,负责协调主站的各个应用程序模块,配置管理模块(CM)初始化端口的启动,并根据端口状态启动或停止其他应用程序。
1
CM模块介绍
从上图可以得知,CM管理了整体后续各个模块何时启动,何时关闭;网关应用通过SMI接口实现对CM模块的基本调度,然后CM管理后续整体的生命周期;其中包括DS、ODE、DU以及PDE四大应用层模块。
2
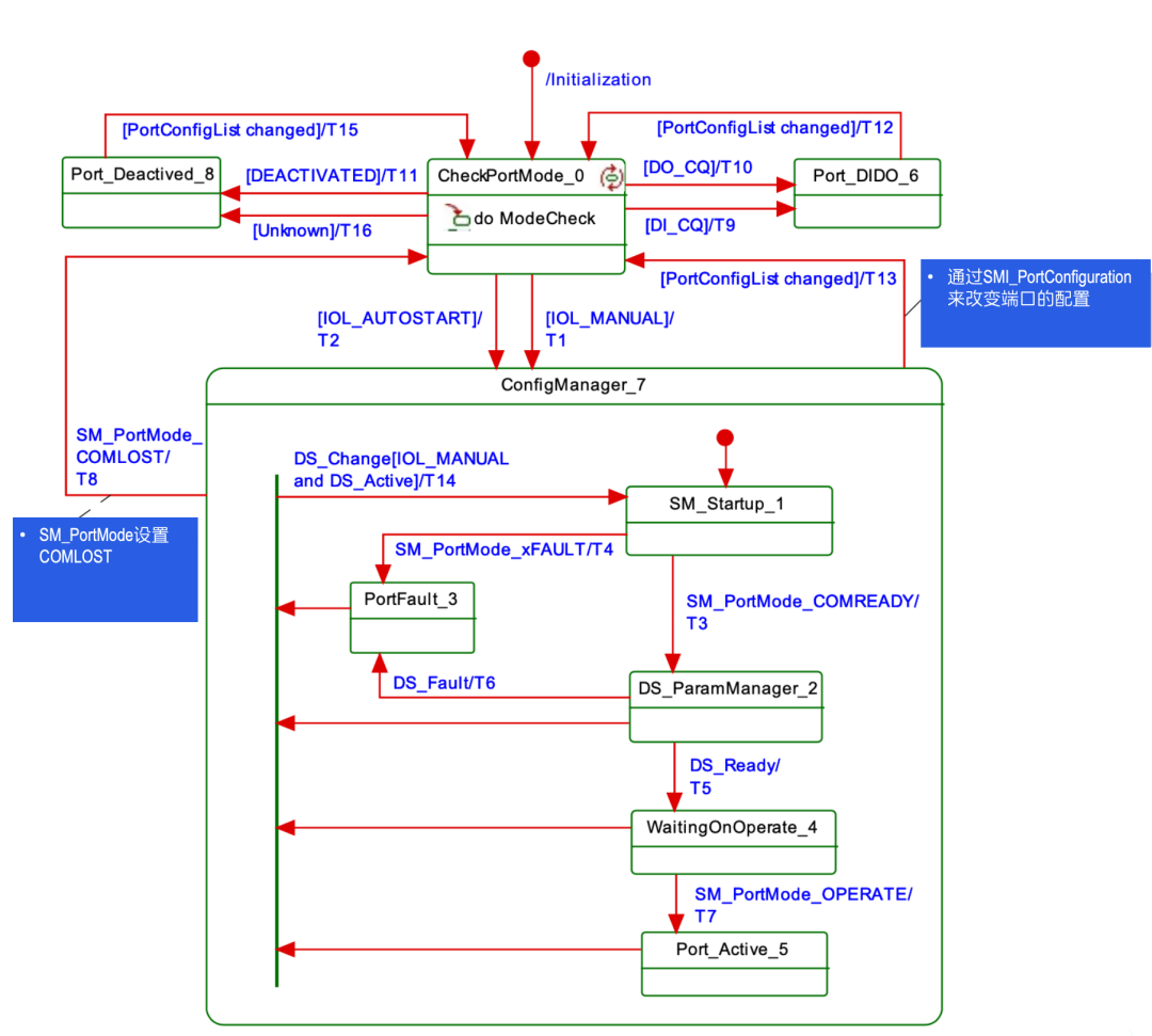
CM状态机
前面所讲,SMI接口通过SMI_PortConfiguration对端口进行配置,CM模块会把配置下发到SM模块,由SM模块进行具体的端口配置管理。
CM模块主要协调几个模块之间的行为,比如当配置为IO-Link之后,CM驱动SM模块开始启动,进入SM的Startup阶段,看看是否发生端口的fault情形。
如果开始建立通信了,会对参数进行管理,并判断DS是否就绪,这个阶段会发生DS的Upload或者Download操作,只有DS Ready之后,才进入Operate阶段;在整个配置管理阶段,只要发生通信丢失,就会回到一开始的阶段。

#END
结语
本期的内容就先到这里,IO-Link协议栈的解析,也逐渐接近尾声啦。非常感谢各位童鞋一直以来的支持与关注,欢迎大家随时给我们留言、私信,深入探讨IO-Link的技术与场景。
长
按
关
注
南京睿远工业互联网有限公司
致力于以标准化、低成本、高效率的通信技术,推动工业文明发展
